flux一般有两种模型,一种是传统的checkpoint检查点,下载的时候放在I:\AI\comfyui\ComfyUI_windows_portable_nvidia\ComfyUI_windows_portable\ComfyUI\models\checkpoints
一种是用unet加载的模型,放在I:\AI\comfyui\ComfyUI_windows_portable_nvidia\ComfyUI_windows_portable\ComfyUI\models\unet
下载的时候要注意区别
下载 ComfyUI flux_text_encoders clip 模型
ComfyUI flux_text_encoders on hugging face
| 模型名称 | 大小 | 说明 | Link |
|---|---|---|---|
clip_l.safetensors |
246 MB | Download |
t5xxl_fp8_e4m3fn.safetensors (推荐) |
4.89 GB | 低显存 (8-12GB) | 下载 |
t5xxl_fp16.safetensors |
9.79 GB | 高显存,超过 32GB . | 下载 |
- 下载 clip_l.safetensors,放在I:\AI\comfyui\ComfyUI_windows_portable_nvidia\ComfyUI_windows_portable\ComfyUI\models\clip
- 下载 t5xxl_fp8_e4m3fn.safetensors 或 t5xxl_fp16.safetensors 取决你你的显存
- 下载后的模型存放到
ComfyUI_windows_portable\ComfyUI\models\clip文件夹 - 也可以使用cmfyui manage安装,直接搜索
下载 FLux.1 VAE 模型
FLUX.1-schnell on hugging face
| 文件名称 | 大小 | 链接 |
|---|---|---|
ae.safetensors |
335 MB | 下载 |
- 下载
ae.safetensors模型 - 将对应模型放置到
ComfyUI/models/vae文件夹 - 为了方便以后的使用,建议将模型名称修改为
flux_ae.safetensors;
下载 FLux.1 UNET 模型
FLUX.1-schnell on hugging face
| 文件名称 | 文件尺寸 | 下载链接 | 备注 |
|---|---|---|---|
flux1-schnell.safetensors |
23.8GB | Download |
| 低显存用户 | ||
flux1-dev.safetensors |
23.8GB | Download |
| 高显存用户 |
- 下载
flux1-schnell.safetensors - 将对应的文件存放至
ComfyUI/models/unet/文件夹
FP8 Checkpoint 版本的 Flux 模型
下面的模型是由ComfyUI org 提供的,你只需要下载一个文件就可以运行并使用 Flux 模型了
| 模型名称 | 文件尺寸 | 下载链接 |
|---|---|---|
| flux1-dev-fp8 | 17.2GB | 下载 |
| flux1-schnell-fp8 | 17.2GB | 下载 |
- 选择你需要的模型版本
- 将对应的模型存放至
ComfyUI/models/checkpoints/
下面放个官方的工作流链接
https://comfyanonymous.github.io/ComfyUI_examples/flux/
unet模型说明
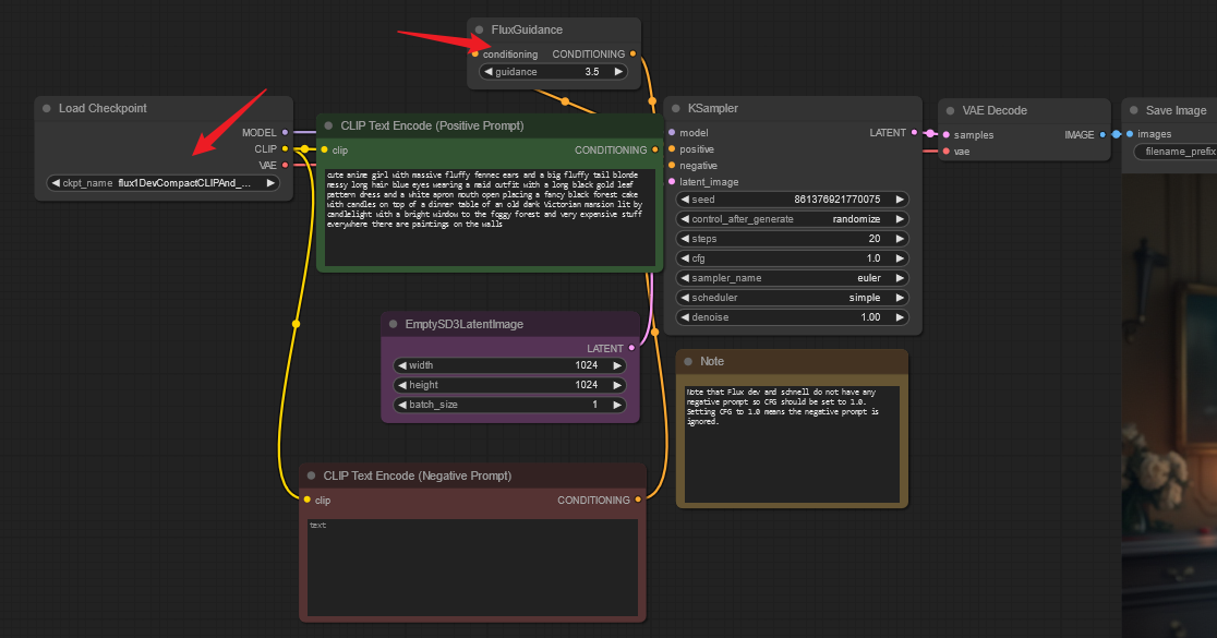
checkpoint模型说明,使用起来和xl和pony差不多,只是多了个guidance

