comfyui报错:RuntimeError: ERROR: Could not detect model type of

 admin   2024-08-26 17:28   912 人阅读  23 条评论

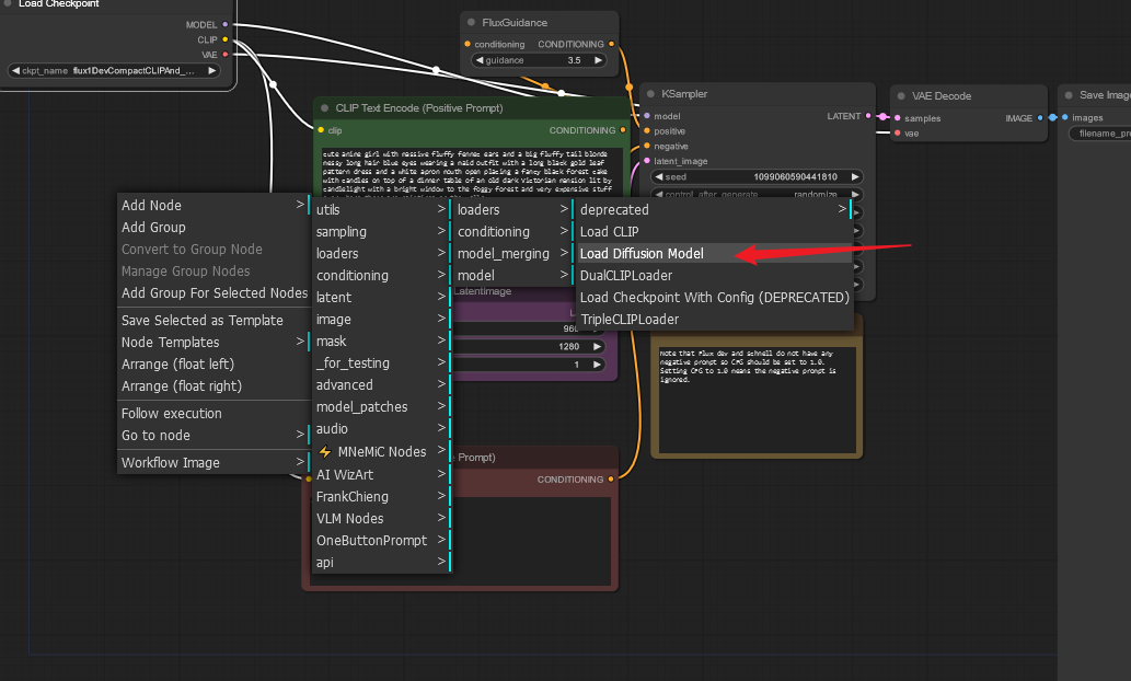
是因为这个不是检查点模型,把这个模型放在I:\AI\comfyui\ComfyUI_windows_portable_nvidia\ComfyUI_windows_portable\ComfyUI\models\unet目录,

然后使用这个加载

本文地址:https://www.liuchunjie.top/?id=755
版权声明:本文为原创文章,版权归 admin 所有,欢迎分享本文,转载请保留出处!

评论已关闭!